前言
虽然IBM放弃了WSAD、ROSE的继续发展(取而代之的是Rational Software Architect),但作为一代经典的ROSE,到今天仍然是系统建模的有力工具。
至于WSAD,我本人从4.0就开始使用,通过IBM的红皮书的范例和教程,我逐步掌握了JSP、EJB、WebService等技术。
对于初学者来说,WSAD很容易上手:
安装容易
中文菜单
本身带Websphere测试环境、不需要复杂的配置
IBM红皮书教程丰富的范例和教程
不需要额外的运行环境和插件
并且,从WSAD转向eclipse相当容易,WSAD本身就是基于eclipse,界面和eclipse非常类似,大部分快捷键都和eclipse一致。
本文通过jpetstore(struts+ibatis)范例,介绍WSAD的基本用法、并用ROSE为jpetstore建立用例模型、数据模型、WEB模型等,最后将jpetstore改造成用spring+hibernate实现,可作为WSAD、ROSE初学着的入门教程。
一、jpetstore简介
大家知道,SUN公司J2EE蓝图应用程序,petstore宠物店有很多版本,jpetstore版本的详细介绍可参见基于struts+spring+ibatis的轻量级J2EE开发。
我个人认为,jpetstore版本的设计有许多值得学习的地方,建议大家仔细读读它的源代码。
jpetstore的主要特点:
所有的Action通过BeanAction实现,相当做了IOC,便于系统的扩展(如增加BeforeAction和AfterAction的拦截器)。
通过LocalThread技术,解决了Struts中Action线程不安全的问题。
ActionContext封装了所有请求的参数(Parameter)、会话(Session)、Servlet上下文(ServletContext)等内容,具体的方法就不需要参数了。
ActionForm与Action合二为一,表现层Bean里面可以有多个方法。
可以在表现层Bean中方便地使用POJO对象。
由于做了IOC,对BaseBean、BeanAction稍加改造,持久层、业务层、表现层遇到错误直接抛异常,在BeanAction可以捕获到所有异常,便于错误和异常的统一处理。
二、用WSAD运行jpetstore
第一步:用DDL中的脚本建表和数据。
第二步:启动WSAD后,建立工程
1.由于已有jpetstore文件,选择文件->导入
选war文件(也可以war解压缩,选择文件系统):

点击“完成”后,选择相应的war文件(见附件)。
2.“新建”项目

取名jpetstoreWeb

完成后,建立了一个动态WEB项目。
3.导入java文件
在“Java资源”右键选择导入,类似的,选择导入文件系统后,选择src文件夹(jpetstore.war中有,解压出来)。
工程就建立起来了。
4.修改properties\database.properties文件,比如,如果是mysql数据库
driver=org.gjt.mm.mysql.Driverurl=jdbc:mysql://localhost/jpetstoreusername=rootpassword=root
第三步:运行工程
右键点击“jpetstoreWeb”工程,选择“在服务器上运行”

由于WSAD带WebSphere测试环境,全部默认就可以。
在IE运行 http://localhost:9080/jpetstoreWeb/
控制台右下有“服务器”,可以启动或者停止服务器。
第四步:重构项目
1.右键com.ibatis.jpetstore.persistence.iface.AccountDao,选择“重命名”,如为IAccountDao(我个人的习惯,接口都以I开头),所有引用AccountDao的java文件中,AccountDao也全部更改名称了。其余的几个Dao也重命名。
2.打开com.ibatis.jpetstore.service.AccountService,选择“重构”->“抽取接口”,命名IAccountService,形成接口和实现两个文件,所有对AccountService的引用也同时修改。
第五步:导出EAR文件。
二、在Websphere5.1中运行jpetstore
进入Webshpere的管理控制台,选择安装新的应用程序,导入并发布jpetstore.ear后,就可以在IE中直接运行了( http://localhost:9080/jpetstoreWeb/)。
三、用ROSE为jpetstore建模
本部分的模型,首先通过ROSE工具的反向工程(Reverse Engineer)、然后进行整理生成。
(一)、UseCase用例
普通用户(user)可以搜索产品(searchProducts)、查看产品分类(viewCategory)、查看产品(viewProduct)、查看产品项目(viewItem)、注册新账号(newAccount)、登陆(sign-In)。
登陆后的用户(signedUser)可以注销登陆(sign-Out)、编辑账号(editAccount)、将产品项目放入购物车(addItemToCart)、从购物车删除产品项目(removeItemFromCart)、修改购物数量(updateCartQuantities)、新订单(newOrder)、查看订单(viewOrder)、查看购物车(viewCart)、结算(checkout)。
(二)、数据模型
jpetstore的数据模型可以分三大类:
1.产品相关:
产品分类(CATEGORY)
产品(PRODUCT),也可以说是产品的小分类
单个产品(ITEM),描述具体产品的详细属性
供应商(SUPPLIER)
产品库存(INVENTORY)
2.用户账号相关:
用户账号(ACCOUNT)
用户口令(SIGNON),ibatis纯粹为了展示表关联的用法。
用户配置文件(PROFILE),存放用户个性化信息。
系统BANNER信息(BANNERDATA)
3.订单相关:
用户订单(ORDERS)
订单状态(ORDERSTATUS)
订单详情(LINEITEM)
(三)、WEB模型
WEB模型一向是各个建模工具的弱项,ROSE的WEB建模能力也不强,有时不能表达准确的含义。
1.新增、修改账号
2.浏览产品
3.订单
4.购物车(略)
对于WEB模型,配合struts的导航图(NitroX生成,部分截图),会更清楚些。
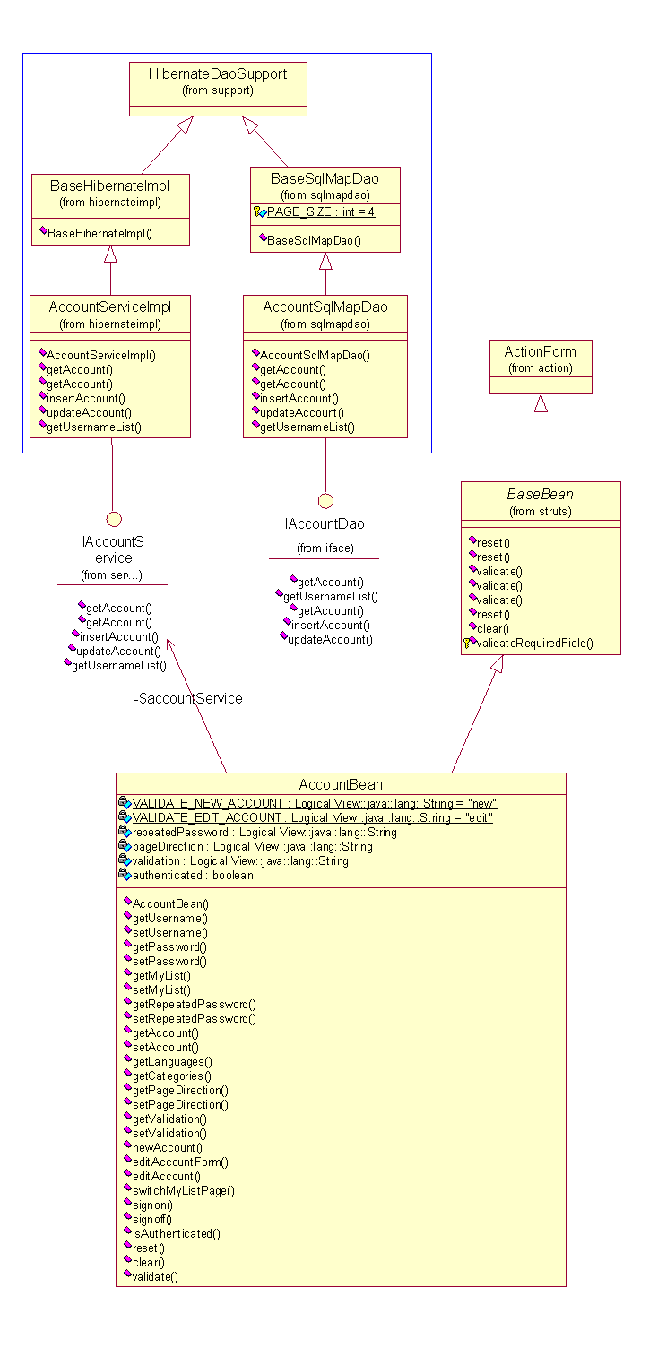
(四)、类图
兰色方框内是通过spring+hibernate实现的。可以看到,表现层的AccountBean是面向接口调用Service的,当改为用hibernate实现O/R mapping时,只需要修改接口的实现类(DAO持久层),表现层的程序不需要任何修改。
文章来源于领测软件测试网 https://www.ltesting.net/
版权所有(C) 2003-2010 TestAge(领测软件测试网)|领测国际科技(北京)有限公司|软件测试工程师培训网 All Rights Reserved
北京市海淀区中关村南大街9号北京理工科技大厦1402室 京ICP备10010545号-5
技术支持和业务联系:info@testage.com.cn 电话:010-51297073










