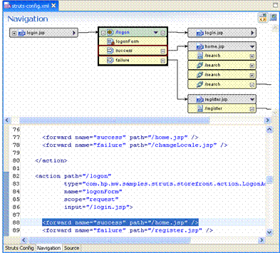
Struts和Tiles:
所见即所得的开发方式,能图形化的编辑Struts流程和Form Bean。虽然看上去没有JPF的方便,但比没有强。

JSP:
依旧是所见即所得的开发方式,包括JSP内置变量的支持。可以深入Tag的Debug JSP的确很方便。在JSP配置向导中可以选择JSF,Beehive或XHTML的TagLib模板。
延伸阅读
文章来源于领测软件测试网 https://www.ltesting.net/
发布: 2008-6-26 11:30 | 作者: 不详 | 来源: 测试时代编辑整理 | 查看: 109次 | 进入软件测试论坛讨论
Struts和Tiles:
所见即所得的开发方式,能图形化的编辑Struts流程和Form Bean。虽然看上去没有JPF的方便,但比没有强。

JSP:
依旧是所见即所得的开发方式,包括JSP内置变量的支持。可以深入Tag的Debug JSP的确很方便。在JSP配置向导中可以选择JSF,Beehive或XHTML的TagLib模板。
文章来源于领测软件测试网 https://www.ltesting.net/