到微软站点载了IIS6 Resource Kit Tools(http://www.microsoft.com/downloads/details.aspx?FamilyID=56FC92EE-A71A-4C73-B628-ADE629C89499&displaylang=en),安装后利用Metabase Explorer修改了(local)\LM\W3SVC\AspMaxRequestEntityAllowed属性(默认为200K=204800),修改为1G就是了;同时修改了AspScriptTimeout属性调整下时限,就可以上传大文件了。
此时发现AspMaxRequestEntityAllowed丢之,点右键添加new属性为asp,设置自己需要的大小,然后确定即可~~~
详细操作过程图片:
第一步: 到微软站点载了IIS6 Resource Kit Tools后,双击进行安装,出现如下界面:
javascript:resizepic(this) border=0>
第二步: 依次打开:开始-程序菜单-IIS Resources-Metabase Explorer,运行Metabase Explorer。
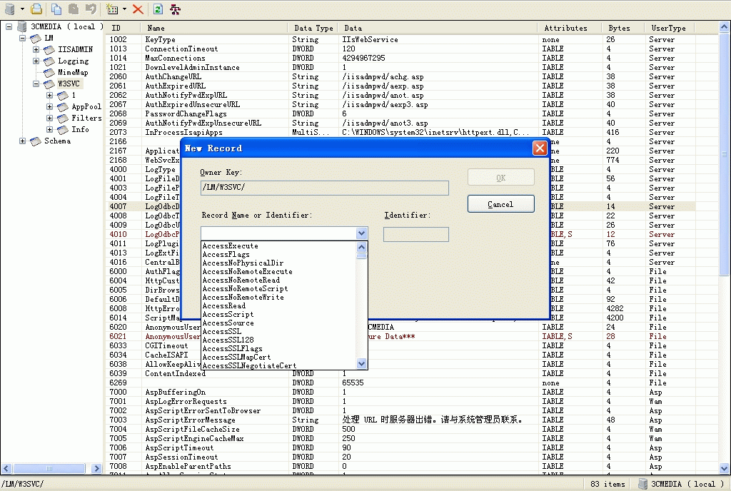
第三步: 在程序窗口中选择(local)\LM\W3SVC

第五步: 修改(local)\LM\W3SVC\AspMaxRequestEntityAllowed属性,修改为较大的值,如1G:
补充:如果以前执行过其他操作,可能会没有这个选项,那么强按以下步骤完成修改:
第一步:执行New--Dword


第二步: 此时会出现aspmaxrequestentityallowed对象,鼠标双击。出现:

第三步: 点选:general,进行如下设置。

文章来源于领测软件测试网 https://www.ltesting.net/










