Visual Studio 2010 Ultimate的用户包含了项目管理人员(PM),架构师,开发人员和测试人员,他们覆盖在整个软件开发生命周期中。而VSTS 2010则为软件开发项目流程中不同角色的人员提供相应的工具,并且最主要的是将这些工具以Team Foundation Server为核心整合在一起,增强了软件开发团队中的沟通与协作。我们将能够实现完整的使用程序生命周期管理,使得开发团队能够在开发流程的早期以及在整个开可预见性发流程中确保更高的和更好的质量。
图6 微软MSF软件流程基础模型
5.敏捷的架构设计(Architecture)(项目经理、架构师或开发人员)
VSTS 2010支持统一建模语言UML(Unified Modeling Language)及特定领域语言DSL(Domain Specific Language),.NET项目管理人员、软件架构师或者开发人员可以丢掉Rose建模工具,执行 软件架构的构建。
所示微软MSF软件流程基础模型设计设计活动阶段,经过概念设计、逻辑设计和物理设计(参考图6),在软件工程图纸设计流程中,VSTS2010可以敏捷的执行 软件工程设计(参考图1 Architecture工具模板),从而辅助的完成软件工程文档。如图7所示,执行 软件工程类联系图的设计。

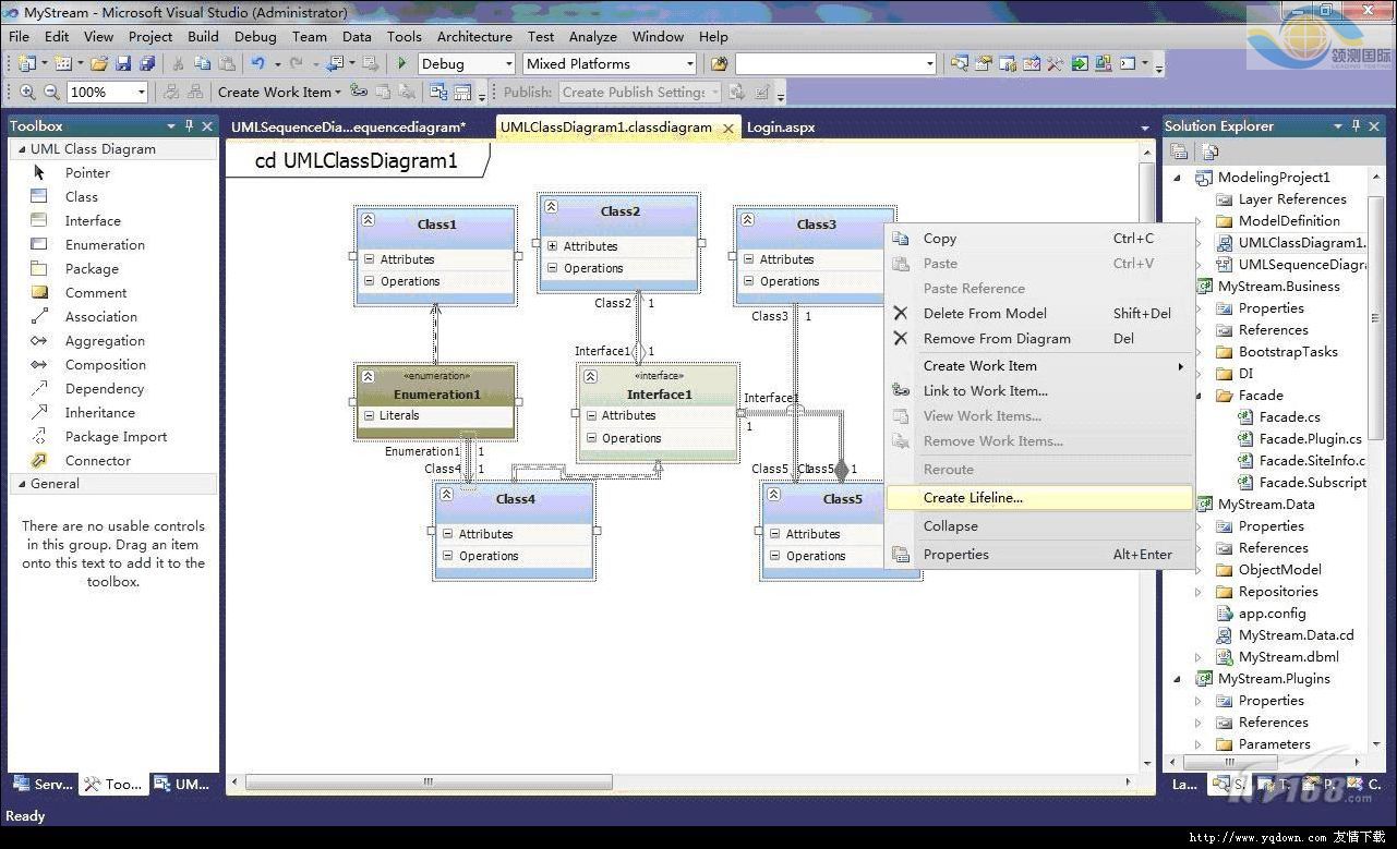
图7 设计UML Class Diagram
鼠标右键,点击“Create Lifeline”菜单项,可以自动生成Lifeline,在这基础上可以执行 类的时序图的设计,如图8所示。

图8 设计UML Sequence Diagram
另外,在架构管理方面,VSTS 2010通过新的架构阅读器(Architecture Exp lorer)和架构层图(Architecture Layer Diagram),以图形化的方式描述系统架构,从而使得项目中的技能人员或非技能人员都能以模型透过图形化的方式执行 协作,以及定义企业与系统功能。
文章来源于领测软件测试网 https://www.ltesting.net/










